본문 바로가기
인공지능을 활용해 차량 상태 진단을 표현하는 인포그래픽 인공지능을 활용해 차량 상태 진단을 표현하는 인포그래픽

비전문가도 AI 진단 모델을 만들 수 있다면? 모델 구조 자동화 기법 개발기 [1탄 강화학습 기반 ENAS]

인공지능을 이용해 자동차 진단 모델을 만든다면 편리하고 정확한 진단이 가능할 것입니다. 현대자동차그룹의 전동화음향진동리서치랩에서 연구한 ENAS(Efficient Neural Architecture Search) 기반 모델 구조 자동화 기법 개념과 개발 과정을 소개합니다.

안녕하세요? 현대자동차그룹 이동철 책임연구원입니다.


인공지능(AI, Artificial Intelligence)은 우리가 맞이한 4차 산업혁명의 핵심입니다. 이와 관련해 빠른 속도로 연구가 진행되고 있고, 경계가 허물어질 정도로 적용 분야가 다양해지고 있습니다. 현대자동차그룹 역시 미래 모빌리티의 핵심 기술 구현과 최상위 서비스 제공을 위해 모든 개발 분야에 인공지능 기술을 적용하고 있으며, 성능 향상에도 매진하고 있습니다. 

미래 모빌리티에 인공지능이 활용되는 인포그래픽

인공지능은 영역을 가리지 않고 우리 생활 속에 빠르게 녹아들고 있습니다. 자동차 산업 역시 예외가 아닙니다. 미래 모빌리티 산업환경과 미래 기술 영역에서 인공지능이 필수 핵심 기술로 자리 잡고 있기 때문입니다. 생산 분야에서는 자동생산과 불량 검출, 생산관리 등의 통합 운영이 가능한 스마트 팩토리 구축에 인공지능 기술이 적용되고 있습니다. 자율주행 기술의 핵심인 이미지 및 사물 인식 기술에도 인공지능은 필수적입니다. 사용자 편의성 향상을 위한 음성인식, 차량 제어 기술 분야에서도 마찬가지입니다. 특히 안전과 직결되는 차량의 고장진단 분야에서는 인공지능을 활용한 고장 상태 진단 및 고장 예측과 같은 고도화된 기술 개발이 반드시 필요합니다.


현대차그룹의 전동화음향진동리서치랩은 고도화된 인공지능 기술 개발에 박차를 가하고 있습니다. 소음과 진동 데이터, 다양한 진단 기술 개발 및 적용 경험을 바탕으로 개발자라면 누구나 쉽게 높은 성능의 진단 모델 개발이 가능한 파이프라인(Pipeline)을 개발하고 있으며, 그 중 강화학습(Reinforcement Learning) 기법인 ENAS 기반 AI 진단 모델 자동화 기법 연구에 대해서 공유해보고자 합니다.

소음과 진동 데이터가 가진 숨은 가치, 그리고 의미

자동차의 구동 시스템은 엔진, 모터, 변속기, 감속기 등 기계적인 구조로 구성되어 있습니다. 모든 기계 시스템은 정차 상태를 제외하고 운동을 합니다. 기계 시스템을 자세히 살펴보면, 단위 시스템이 포함되어 있습니다. 단위 시스템의 기계적 혹은 전기적 결함이 발생하면 비정상적인 신호를 출력합니다. 소음과 진동이 대표적인 신호입니다. 따라서 결함이 발생할 경우 이상 소음 혹은 비정상적인 진동을 사용자가 가장 먼저 감지하곤 합니다.


결함으로 인한 소음과 진동을 감지하더라도 정확하게 어떤 단위 시스템에서 문제가 생겼는지 확인하는 것은 쉬운 일이 아닙니다. 이는 숙련된 정비사 조차도 정확한 진단을 내리기 어려운 영역입니다. 이와 같은 진단 분야에 인공지능, 딥러닝(Deep Learning)을 활용한 고도화된 진단 기술을 적용하면 진단 정확도(Accuracy)를 향상시킬 수 있습니다. 고객에게 최상의 서비스 제공이라는 결과로 이어질 수 있는 것이죠. 

인공지능을 활용한 진단 모델의 생산 과정

진동과 소음, 그리고 CAN(Controller Area Network) 데이터에는 시스템의 상태 정보가 포함되어 있고, 전동화음향진동리서치랩은 상태 정보에 가치를 높이기 위해 다양한 방법으로 인공지능 진단 모델 개발을 진행하고 있습니다. 소음, 진동, CAN 데이터를 이용한 소음 발생 위치 및 상태 진단을 개발하고, 서비스 부문에 적용을 진행한 경험을 바탕으로 인공지능에 대한 전문지식이 없는 개발 담당자가 빠르고, 손쉽게 진단 모델을 개발하는 방법에 대해 연구를 진행했습니다.


인공지능과 딥러닝 기술을 활용한 진단 모델의 개발 과정은 학습 데이터 수집, 데이터 라벨링, 특징 추출(Feature Extraction), 모델 구조 설계, 모델 학습, 모델 성능 검증 등의 단계를 거칩니다. 인공지능 모델의 성능은 특징 추출을 위해 사용한 알고리즘, 모델 구조의 선택과 복잡성, 학습 알고리즘의 구성에 의해 결정됩니다. 기본적으로 수학적 개념과 통계학 이론, 데이터에 대한 지식이 필요한 영역입니다. 

강화학습 기반의 ENAS 자동 모델 생성 파이프라인을 통해 인공지능 비전문가도 쉽게 활용할 수 있다

차량을 개발하는 담당자는 수집한 데이터에 대한 전문지식이 풍부합니다. 하지만 인공지능 모델 개발에 필요한 코딩 능력, 전문지식, 다양한 모델 개발 경험이 상대적으로 부족하기 때문에 개발 업무에 인공지능을 활용할 때 큰 어려움을 겪습니다. 모델 구조 역시 동일한 데이터에 대해 CNN(Convolution Neural Network), RNN(Recurrent Neural Network), DNN(Deep Neural Network), RCNN(Regions with Convolutional Neuron Networks features), LSTM(Long Shot Term Memory) 등 다양한 알고리즘을 어느 정도의 깊이를 가지는 은닉층(Hidden Layer)으로 설계할지, 단일 알고리즘 혹은 복합 알고리즘으로 구성할지, 어떤 하이퍼 파라미터(Hyper parameters)와 손실함수(Loss function)를 사용할지 등 모델 구조에 따른 진단의 정확도에서의 차이도 발생합니다. 아울러 개발한 진단 모델의 성능을 일반화하는 과정 역시 어려운 과제입니다. 과적합(Overfitting)을 방지하기 위한 검증도 필요하기 때문입니다. 


데이터의 전문지식이 많은 개발자가 인공지능 진단 모델을 개발하고 활용하기 위해서는 높은 진입장벽을 넘어야 합니다. 또한 인공지능 모델 개발이 가능한 개발자의 경우에도 경험에 의존한 모델 설계 위주로 진행될 가능성이 높습니다. 이러한 이유로 더 나은 모델 구조가 있음에도 불구하고 발견하기 어렵다는 문제가 발생합니다. 이와 같은 문제를 해결하기 위해 강화학습 기반의 ENAS 자동 모델 생성 파이프라인 개발에 착수했습니다. 강화학습 기반의 ENAS 자동 모델 생성 파이프라인은 객관적인 진단 모델 구조 생성과 진단 모델을 구성하는 수학, 통계학, 인공지능, 딥러닝 알고리즘의 전문지식 없이도 진단 모델 개발이 가능한 점이 가장 큰 특징입니다.

인공지능? 강화학습 기반의 ENAS 접근법

그렇다면 진단 모델은 무엇일까요? 말 그대로 어떠한 상태를 진단하는 것을 의미합니다. 개발자들은 진단의 대상을 명확하게 하고 진단의 성능인 정확도(Accuracy)를 높이기 위해 연구를 진행합니다. 인공지능은 성능의 비약적인 향상을 가능케 하기 위해 사용되고 있습니다. 인공지능은 기계학습(Machine Learning), 딥러닝(Deep Learning)을 모두 포함하고 있습니다. 대용량 데이터를 동시에 처리하는 기반 기술이 발전하면서 모델의 고도화가 가능하게 되었습니다. 

인공지능 학습 모델 개발에 사용되는 데이터 특징에 따라 지도학습과 비지도학습, 강화학습으로 구분된다

진단은 입력 데이터를 이용해 정확한 상태를 예측하는 것을 의미합니다. 인공지능 학습 모델 개발에 사용되는 데이터의 특징에 따라 크게 지도학습(Supervised Learning), 비지도학습(Unsupervised Learning), 강화학습(Reinforcement Learning)으로 구분됩니다. 학습모델은 사용할 데이터 정보에 따라 학습방법을 결정합니다. 진단 모델의 경우 일반적으로 분류모델(Classification) 형태로 개발됩니다. 진단 모델의 성능은 개발자가 사용하는 하이퍼 파라미터와 모델 구조(Architecture) 설계 등에 따라 결정됩니다.


* 수집된 데이터의 라벨링 정보가 있는 경우 : 지도학습, 강화학습

* 수집된 데이터의 라벨링 정보가 없는 경우 : 비지도학습, 강화학습

강화학습을 설명하는 인포그래픽

강화학습은 목표 달성을 위해 학습자가 어떤 행동을 해야 할지 모르는 상황에서 행동에 대한 보상이 극대화되는 방향으로 진화하는 과정의 학습입니다. 여기서 목표는 진단 성능이 우수한 모델입니다. 이 모델에 대한 보상은 평가 데이터에 대한 진단 정확도, 행동에 대한 부분은 진단 모델의 구조 및 알고리즘으로 설정하면 가장 좋은 진단 정확도의 진단 모델 구조를 스스로 학습하는 것입니다. 진보된 학습기법에는 많은 GPU(Graphic Processing Unit) 자원, 시간, 비용이 필요합니다. 모델 구조를 개발하는 과정부터 최대 보상 정확도를 얻을 때까지 무수히 많은 학습을 수행하고 1개의 모델 성능을 확인하는 과정을 반복하기 때문입니다.


저희는 강화학습의 우수한 성능을 활용하기 위해 ENAS 기법을 연구했습니다. ENAS는 기존 강화학습의 NAS(Neural Network Search) 기법에서 많은 시간과 비용을 차지하는 에이전트(Agent) 영역을 변경한 것이 특징입니다. DAG(Directed Acyclic Graph)라는 비순환 단위 모델 구조를 형성하고, 데이터가 흘러가는 노드(Node)와 노드 간의 연결 엣지(edge) 알고리즘을 에이전트가 설정하는 방식입니다. 하나의 단위 모델 구조에서 최대한의 보상이 이뤄질 수 있도록 최적화하고, 다음 모델 구조를 설정할 때 알고리즘 내 최적화된 파라미터 값을 저장할 수 있도록 했습니다. 반복적으로 구조를 설정하는 과정에서 동일한 알고리즘으로 엣지가 형성되면, 저장된 파라미터 값으로부터 학습을 시작하기 때문에 GPU 활용성을 극대화할 수 있습니다. 

ENAS 자동 모델 생성 과정을 표현한 인포그래픽

또한 ENAS 기법을 이용해 소음과 진동 수집 데이터에 대한 진단 모델 구조 자동 생성 및 최적화를 위한 파이프라인(Pipe Line)도 개발했습니다. 파이프라인은 개발자가 사용할 데이터셋만 준비하면 이후 필요한 데이터 전처리, 특징 추출, 알고리즘 구성, 성능 검증 및 학습 파라미터 업데이트의 과정을 강화학습을 통해 자동으로 처리할 수 있습니다. 아울러 모델 개발에 필요한 시간을 획기적으로 단축할 수 있기 때문에 업무 효율성도 향상되고, 개발자는 인공지능 알고리즘과 코딩에 대한 전문지식이 없더라도 진단 모델 개발이 가능합니다. 


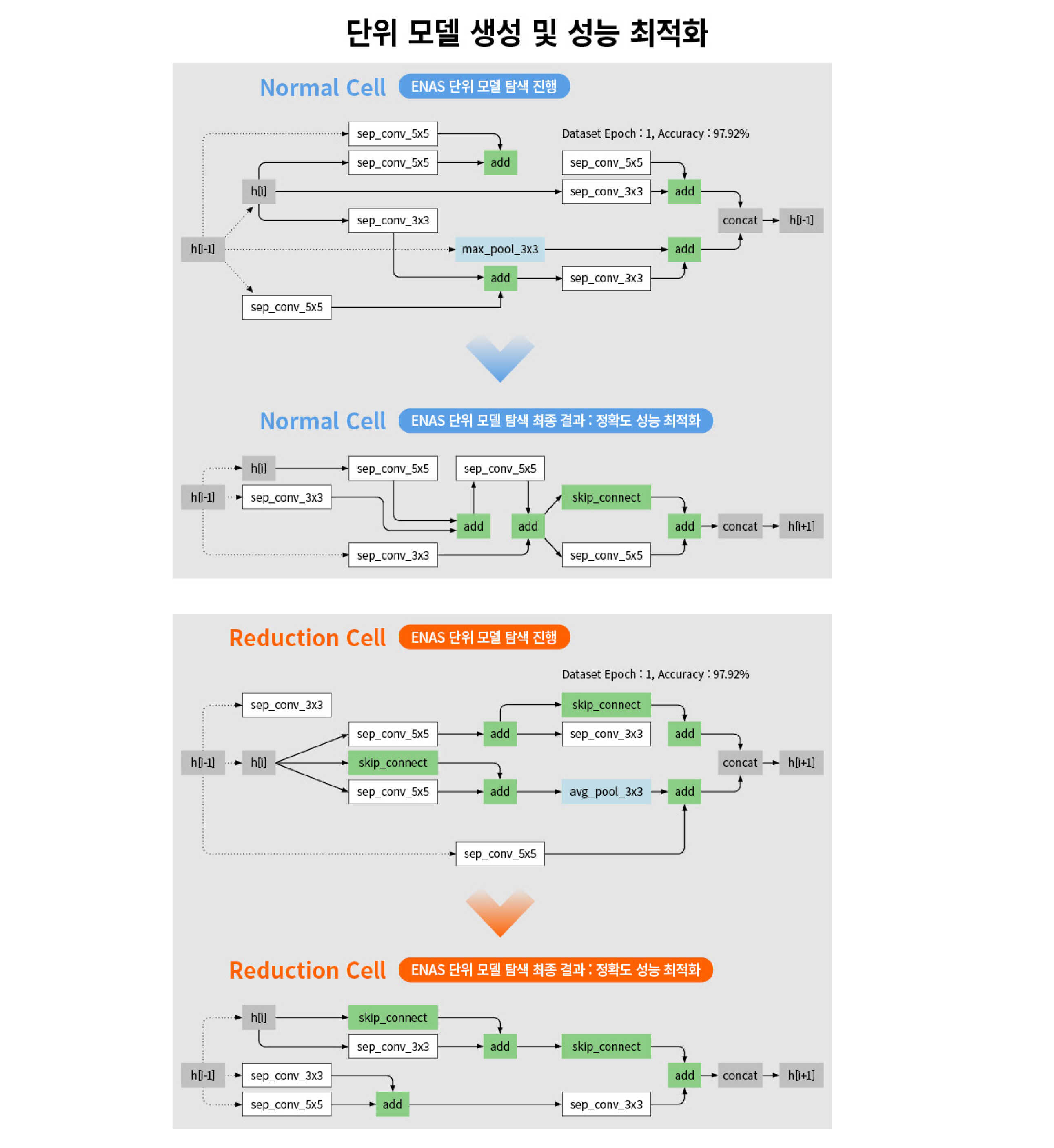
소음, 진동 수집 데이터에 대한 ENAS 과정은 크게 2단계로 진행됩니다. 개발자가 유형별 데이터를 학습데이터로 지정하면, 1단계인 모델 구조 탐색과 파라미터 학습을 통해 단위 모델 최적화가 진행됩니다. 최적화된 단위 모델은 특징 추출을 위한 노멀셀(Normal cell)과 차원을 축소하는 감소셀(Reduction cell)로 구분됩니다. ENAS를 통해 생성되는 단위 모델은 에이전트에서 DAG 구조를 설정하고, 노드와 노드를 연결하는 학습 알고리즘이 최적화되어 가장 우수한 성능을 발휘하는 알고리즘만 학습하는 과정을 거칩니다. 


단위 모델 구조 탐색 과정인 1단계를 거치면 가장 우수한 2개의 단위 모델 셀을 생성하고, 아울러 다음 단계인 ENAS 최종 모델 구조를 설계하기 위한 평가(Evaluation) 단계를 수행합니다. 이 과정에서는 1단계에서 탐색한 단위 모델 구조만 사용하고, 학습 파라미터는 모두 초기화합니다. 단위 모델을 깊은 층(Layer)으로 쌓으면서 최종 모델 구조를 결정하는데, 이 때 그리드 서치(Grid Search) 기법을 통해 파라미터 최적화에 필요한 알고리즘을 적용하고 자동으로 가장 우수한 성능을 발휘하는 진단 모델을 찾아내 성능을 최적화합니다. 

ENAS 자동화 진단 프로세스를 이용한 소음, 진동 진단 모델 개발 및 평가

ENAS 진단 모델 자동화 프로세스를 표현한 인포그래픽

소음, 진동 데이터에 대한 상태 진단 모델 역시 ENAS 파이프라인을 통해 자동으로 생성하고 성능을 최적화할 수 있습니다. 검증은 실제 차량에서 수집한 유형별 이상 소음 데이터셋과 엔진 생산 공정에서 수집한 유형별 조립 불량에 대한 진동 데이터셋을 이용했습니다. 개발된 파이프라인은 전처리 과정을 거친 수집 데이터를 입력(학습) 데이터로 사용하는데, 개발자의 도메인 지식을 이용해 다양한 전처리 기법을 선택해 사용됩니다. ENAS는 2단계를 거쳐 자동으로 모델을 생성합니다. 탐색 단계를 통해 2개의 단위 모델 셀을 생성하고, 최적화 성능을 확보하기 위해 학습을 진행합니다. 생성된 2개의 단위 셀을 이용해 평가 단계에서는 깊은 신경망 구조를 가지는 최종 진단 모델 구조를 형성하고, 가장 우수한 진단 정확도를 발휘하는 모델을 만듭니다. 


6개의 유형별 이상 소음 데이터셋으로 생성된 진단 모델의 정확도는 95.83% 수준으로 매우 우수한 성능을 발휘했습니다. 복잡한 진단 모델을 생성하고 성능 최적화에 소요된 시간도 GPU 1대 기준 4시간에 불과했습니다. 동일한 소음 데이터셋을 이용해 인공지능 개발 전문가가 모델을 설계하고, 최적의 알고리즘을 구성해 최종 진단 모델을 생성하는데 소요된 기간이 약 3~5개월 이상이라는 점을 감안하면 개발 기간을 획기적으로 단축할 수 있다는 사실을 확인할 수 있습니다. 참고로 인공지능 개발 전문가가 설계한 진단 모델의 정확도는 88.4% 수준이었습니다. 

단위 모델 생성과 성능의 최적화 과정

동일한 ENAS 프로세스를 이용해 엔진 생산 공장에서 수집한 유형별 진동 데이터셋을 바탕으로 진단 모델을 생성하고 진단 정확도 검증 과정을 거쳤습니다. 엔진 생산 공장에서 발생할 수 있는 조립 불량 유형을 정확하게 분류해 생산 품질을 향상하는 작업이기 때문에 높은 진단 정확도가 요구되는 과제였습니다. 엔진 생산 공장에서 정상적인 엔진과 조립이 잘못된 불량 엔진에 대한 진동 데이터를 수집해 ENAS 파이프라인을 통해 진단 모델을 생성했고, 1단계와 2단계 과정을 거쳐 최종 진단 모델의 구조를 자동으로 만들고 최적화를 진행했습니다. 진단 모델의 분류 정확도는 100%로, 인공지능 개발자가 설계한 모델과 동일한 성능을 발휘하는 결과를 얻었습니다. 이번 과제 역시 1대의 GPU를 활용했고, 개발에 소요된 시간은 3.5시간으로 높은 효율성을 확인할 수 있었습니다. 


실제 차량 및 엔진 생산 공장의 2가지 데이터셋을 이용해 ENAS 자동화 파이프라인의 성능을 비교하고, 소요된 시간과 비용을 확인한 결과, 인공지능 진단 모델의 빠른 개발과 적용이 가능하다는 사실을 확인할 수 있었습니다. 이후 강화학습 기반의 ENAS와 같은 알고리즘과 다양한 인공지능 모델의 최신 이론을 자동화 파이프라인으로 구현했으며, 이는 차량의 상태 진단 기술 분야의 발전 속도와 성능 향상에 큰 역할을 할 것으로 예상합니다. 

자동화 개발 플랫폼 기술 개발 동향, 그리고 앞으로의 계획

최근 업계에선 MLOps(Machine Learning Operations) 분야의 연구가 활발하게 진행되고 있습니다. MLOps는 머신러닝과 인공지능 모델 개발뿐만 아니라 데이터를 수집하고 분석하는 단계(Data Collection, Ingestion, Analysis, Labeling, Validation, Preparation)와 모델을 학습하고 배포하는 단계(Model Training, Validation, Deployment)까지 전 과정을 인공지능의 범위로 생각하고, 개발하는 프로세스를 의미합니다. 데이터로부터 모델을 개발하고, 배포하는 것을 넘어 모델의 성능을 지속적으로 관리하고 추가되는 데이터셋을 활용해 성능 향상의 과정을 모두 포함하는 것입니다. 

인공지능 모빌리티를 표현하는 인포그래픽

전동화음향진동리서치랩은 이처럼 소음과 진동 데이터셋, CAN 신호들의 특화된 데이터셋에 대해 지속적인 연구를 진행하고 있습니다. 특정 도메인 지식을 이용해 데이터를 자동으로 전처리하고, 인공지능 모델의 성능을 결정짓는 특징 추출의 특화된 전문성을 자동화 플랫폼에 적용하는 것이 목표입니다. 이를 위해 현재 개발되는 인공지능 기술 발전 방향과 발을 맞추어 연구를 진행하고 있습니다. 

현대자동차그룹 이동철 책임연구원의 프로필